杰瑞科技汇

  • Photoshop教程从哪开始学?新手必看技巧有哪些?

    Photoshop教程从哪开始学?新手必看技巧有哪些?

    AdobePhotoshop完整使用教程第一部分:入门准备-认识Photoshop在开始操作之前,我们需要先了解Photoshop的“工作台”,1工作区界面打开Photoshop,你会看到以下主要区域:A.菜单栏:位于...

    2025-11-27
    1 0 0
  • Adobe Audition CC教程从哪学?新手入门必看技巧?

    Adobe Audition CC教程从哪学?新手入门必看技巧?

    AdobeAuditionCC全方位教程Audition是Adobe公司出品的专业音频编辑和混音软件,它集成了录音、剪辑、混音、修复、母带处理等功能,广泛应用于音乐制作、播客、视频配音、音效设计等领域,本教程将分为以下几个部分:...

    2025-11-27
    3 0 0
  • SQL Server 2008视频教程哪里学?

    SQL Server 2008视频教程哪里学?

    (SEO优化):SQLServer2008视频教程:从零基础到精通,系统化学习路径与资源大全Meta描述(用于百度搜索结果摘要):还在找SQLServer2008视频教程?本文为你提供从入门到精通的系统化学习路径,包含免费/付费资源...

    2025-11-27
    2 0 0
  • Objective C基础教程PDF哪里找?

    Objective C基础教程PDF哪里找?

    Objective-C基础核心概念在学习任何资源之前,先了解Objective-C的核心语法和思想至关重要,它与C++或Java风格迥异,语法特点:消息传递vs.函数调用这是理解Objective-C的关键,它使用消...

    2025-11-27
    2 0 0
  • Photoshop CS6教程PDF哪里找?怎么学?

    Photoshop CS6教程PDF哪里找?怎么学?

    PhotoshopCS6虽然版本较旧(2012年发布),但因其经典的界面设计和对很多老用户来说熟悉的操作逻辑,至今仍有很多人在使用,网上相关的教程和资源非常丰富,在哪里可以找到PhotoshopCS6教程PDF?寻找Photo...

    2025-11-27
    5 0 0
  • Visual FoxPro程序设计教程该怎么学?

    Visual FoxPro程序设计教程该怎么学?

    VisualFoxPro(VFP)程序设计教程前言:为什么学习VFP?VisualFoxPro是由Microsoft开发的一款功能强大的关系型数据库管理系统和第四代编程语言,尽管它已经不再是微软的主流产品,并且在2017...

    2025-11-27
    6 0 0
  • Mac如何用U盘装Windows系统?

    Mac如何用U盘装Windows系统?

    准备工作:检查硬件、下载所需软件和文件,使用BootCamp助理:在Mac上对U盘进行分区和格式化,在Windows环境下制作启动盘:使用微软官方工具将Windows安装文件写入U盘,在Mac上安装Windo...

    2025-11-27
    2 0 0
  • AdvancedSkeleton教程怎么学?关键步骤有哪些?

    AdvancedSkeleton教程怎么学?关键步骤有哪些?

    第一部分:AdvancedSkeleton简介什么是AdvancedSkeleton?AdvancedSkeleton是一款由RiggingDojo团队开发,发布在BlenderMarket上的付费、专业级的角色绑定工...

    2025-11-27
    2 0 0
  • Access教程如何快速上手数据库管理?

    Access教程如何快速上手数据库管理?

    MicrosoftAccess教程:从入门到精通Access是微软公司推出的桌面关系型数据库管理系统,它结合了数据库引擎的强大功能和图形用户界面的易用性,使得用户无需编写复杂的代码,就能轻松创建和管理数据,本教程将分为以下几个...

    2025-11-27
    3 0 0
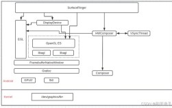
  • Android OpenGL ES教程从哪开始学?

    Android OpenGL ES教程从哪开始学?

    AndroidOpenGLES完整教程目录第一部分:基础入门什么是OpenGLES?为什么在Android上使用OpenGLES?开发环境准备你的第一个OpenGLES应用:一个黑色的屏幕第二部分:绘制你的第一个图形...

    2025-11-27
    1 0 0