目录
-
(图片来源网络,侵删)- 什么是 MySQL Workbench?
- 下载与安装
- 首次启动与界面概览
- 连接到 MySQL 服务器
-
- 什么是 EER 图?
- 创建新模型
- 设计数据库表
- 设置表关系(一对一、一对多、多对多)
- 从模型同步到数据库 (Forward Engineer)
-
- SQL 编辑器界面介绍
- 创建、删除、选择数据库
- 创建、修改、删除表
- 数据操作:增、删、改、查
- 执行 SQL 脚本
- 管理索引和外键
-
- 数据导入/导出
- 数据备份与恢复
- 服务器管理
- 查看与分析数据
-
(图片来源网络,侵删)- 快捷键
- 使用查询结果编辑器
- 对象信息面板
- 常见问题与解决方案
第一部分:入门与基础
什么是 MySQL Workbench?
MySQL Workbench 是由 Oracle 公司官方推出的,一款集成的可视化数据库设计、管理和开发工具,你可以把它想象成一个功能强大的“数据库瑞士军刀”,它主要包含三大核心功能:
- SQL 开发:编写、执行和管理 SQL 代码。
- 数据建模:通过图形化界面设计数据库结构(EER 图)。
- 服务器管理:配置服务器用户、备份、恢复等管理任务。
下载与安装
- 访问 MySQL 官方下载页面:https://dev.mysql.com/downloads/workbench/
- 选择与你操作系统(Windows, macOS, Linux)匹配的版本。
- 下载后,按照常规软件安装步骤进行安装即可,Windows 版本通常是一个
.msi安装包,macOS 是.dmg文件。
首次启动与界面概览
安装完成后,启动 MySQL Workbench,你会看到一个主界面,主要分为三个区域:
- MySQL Connections (左侧):用于管理你的数据库连接,你可以在这里创建、编辑和启动到 MySQL 服务器的连接。
- Main Menu Bar (顶部):包含文件、编辑、视图、脚本、服务器、工具、帮助等菜单。
- Home (中间):提供了一些快速入门的链接,如“连接到数据库”、“创建新模型”、“管理实例”等。
连接到 MySQL 服务器
这是使用 Workbench 的第一步。
- 在左侧的 MySQL Connections 面板中,点击 号来创建一个新的连接。
- 在弹出的窗口中,填写连接信息:
- Connection Name:给这个连接起一个你容易识别的名字,
Local MySQL Server。 - Hostname (or IP Address):你的 MySQL 服务器地址,如果是在本机安装,通常是
localhost或0.0.1。 - Port:MySQL 的默认端口是
3306。 - Username:连接数据库的用户名,如果是首次安装,通常是
root。 - Password:
root用户的密码。 - Default Schema:可选,设置每次连接后默认打开的数据库。
- Connection Name:给这个连接起一个你容易识别的名字,
- 点击 "Test Connection" 按钮,如果信息正确,会提示 "Successfully made the connection to the server."。
- 点击 "OK" 保存连接。
- 双击你创建的连接,Workbench 会尝试连接,如果需要密码,再次输入即可,连接成功后,你会进入 SQL 开发 界面。
第二部分:核心功能 - 数据建模
数据建模功能让你可以像画图一样设计数据库,非常适合从零开始创建新数据库。

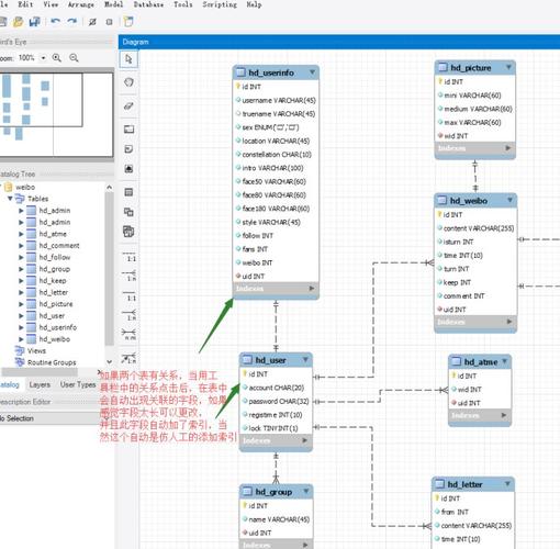
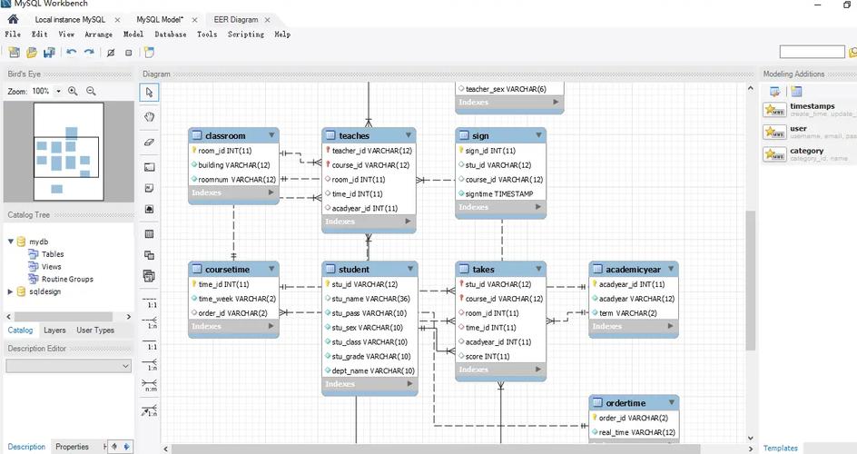
什么是 EER 图?
EER (Enhanced Entity-Relationship) 图是数据库设计中的核心,它用图形化的方式展示了数据库中的表(实体)、字段(属性)以及表之间的关系,Workbench 提供了非常直观的拖拽式 EER 图编辑器。
创建新模型
- 在 MySQL Workbench 主界面,点击 "Database" -> "Manage Connections...",确保你已经创建并保存了连接。
- 回到主界面,点击 "Database" -> "Reverse Engineer...",选择你之前创建的连接并输入密码,Workbench 会读取该连接下的所有现有数据库和表,并将其加载到模型中。
- 如果你想创建一个全新的模型,可以直接点击主界面上的 "Create EER Model From Database" 或 "Add Diagram" 按钮,然后从空白画布开始。
设计数据库表
- 在 EER 图的左侧工具栏中,找到并拖拽一个 Table 图标到画布上。
- 双击这个新建的表,打开 Table Editor 窗口。
- 在 Columns 标签页中,定义表的列:
- Name:列名。
- Type:数据类型 (如
INT,VARCHAR(100),DATETIME等)。 - PK:勾选此项设置为主键。
- NN:勾选此项设置为非空。
- UQ:勾选此项设置为唯一。
- AI:勾选此项设置为自增。
- 在 Indexes 标签页,可以为列创建索引。
- 在 Foreign Keys 标签页,可以定义外键关系。
设置表关系
这是 EER 图最强大的功能,假设我们有两个表:users (用户) 和 posts (文章)。
- 创建表:先创建
users表,包含id(主键) 和name字段,再创建posts表,包含id(主键),title,content, 和author_id字段。 - 建立关系:
- 在
posts表的author_id字段上点击右键,选择 "Add Foreign Key..."。 - 在弹出的窗口中:
- Foreign Key Name:给外键起个名字,如
fk_post_author。 - Referenced Table:选择
users。 - Referenced Key:选择
users表的id列。
- Foreign Key Name:给外键起个名字,如
- 点击 "Apply"。
- 在
- 查看关系:现在回到 EER 图,你会看到
users表和posts表之间出现了一条连接线,这代表一对多关系(一个用户可以发表多篇文章),Workbench 会自动识别并显示1(一方) 和N(多方) 的符号。
从模型同步到数据库 (Forward Engineer)
当你设计好 EER 图后,需要将这个设计图“翻译”成真实的数据库结构。
- 点击顶部菜单栏的 "Database" -> "Forward Engineer..."。
- 这会启动一个向导,引导你完成整个过程:
- Select Export Options:选择要导出的对象(通常默认全选)。
- Review Script:Workbench 会生成创建数据库、表、索引的 SQL 脚本,你可以在这里预览并修改。
- Export to Database:选择目标连接,点击 "Next",Workbench 就会执行这些 SQL 脚本,在你的 MySQL 服务器上创建出你设计的数据库结构。
第三部分:核心功能 - SQL 开发
这是最常用的功能,用于日常的 SQL 编写和执行。
SQL 编辑器界面介绍
连接成功后,你将看到 SQL 开发界面,主要分为:
- 左侧导航面板:显示所有数据库和对象(表、视图、存储过程等),你可以在这里浏览、双击表查看数据或结构。
- 中间 SQL 编辑器:一个强大的代码编辑器,你可以在这里编写 SQL 语句。
- 右侧结果/输出面板:显示 SQL 执行后的查询结果、状态信息或错误信息。
- 底部状态栏:显示连接状态、查询耗时等。
创建、删除、选择数据库
- 创建数据库:
CREATE DATABASE my_app_db
