第一步:准备工作
-
安装 Java Development Kit (JDK):
(图片来源网络,侵删)- Eclipse 本身不是 Java,它是一个“集成开发环境”(IDE),用来编写和运行 Java 代码。
- 运行 Java 程序需要 JDK,请确保你的电脑上已经安装了 JDK,并且配置好了环境变量
JAVA_HOME和Path,你可以在命令行(Windows 的 CMD 或 macOS/Linux 的 Terminal)中输入java -version和javac -version来检查是否安装成功。
-
下载并安装 Eclipse:
- 访问 Eclipse 官网。
- 下载适合你操作系统的 Eclipse IDE for Java Developers(Java 开发者版)。
- 解压下载的压缩包,然后运行
eclipse.exe(Windows)或Eclipse.app(macOS)即可。
第二步:创建一个 Java 项目
这是运行程序的第一步,相当于在你的工作区里创建一个“文件夹”来存放你的代码。
-
启动 Eclipse:
- 第一次启动时,Eclipse 会让你选择一个“工作空间”(Workspace),这是一个存放你所有项目的文件夹,你可以使用默认路径,或者选择一个你喜欢的位置,然后点击
Launch。
- 第一次启动时,Eclipse 会让你选择一个“工作空间”(Workspace),这是一个存放你所有项目的文件夹,你可以使用默认路径,或者选择一个你喜欢的位置,然后点击
-
新建项目:
(图片来源网络,侵删)- 在 Eclipse 的顶部菜单栏中,选择
File->New->Java Project。
- 在 Eclipse 的顶部菜单栏中,选择
-
配置项目:
- 在弹出的窗口中,给你的项目起一个名字,
HelloWorld。 - 确保
JRE(Java Runtime Environment) 的设置是正确的,Eclipse 会自动检测到你系统中的 JDK,如果显示的是An execution environment JRE is required...,请点击旁边的Configure JREs...,然后确保你已经添加了你的 JDK。 - 其他选项可以保持默认,直接点击
Finish。
- 在弹出的窗口中,给你的项目起一个名字,
-
项目结构:
- 创建成功后,左侧的
Package Explorer(包资源管理器)窗口会出现你的HelloWorld项目。 - 你会看到
src(source) 文件夹,这是存放你 Java 源代码的地方,Eclipse 会自动为你创建一个JRE System Library,里面包含了运行 Java 程序所需的类库。
- 创建成功后,左侧的
第三步:编写 Java 代码
现在我们来创建一个 Java 类文件并编写代码。
-
新建类:
(图片来源网络,侵删)- 在
Package Explorer中,右键点击src文件夹。 - 选择
New->Class。
- 在
-
配置类:
- 在
Name字段中,输入你的类名,MyFirstProgram。注意:类名必须首字母大写。 - 勾选
public static void main(String[] args),这非常重要!这是 Java 程序的入口点,也就是你运行程序时,JVM 会首先执行这个方法里的代码。 - 其他选项可以忽略,点击
Finish。
- 在
-
编写代码:
- Eclipse 会自动打开一个编辑窗口,并生成一个基础的类结构。
- 在
main方法中,输入以下代码:public class MyFirstProgram { public static void main(String[] args) { // 这是打印语句,会在控制台输出文本 System.out.println("Hello, Eclipse! This is my first Java program."); } }
第四步:运行 Java 程序
代码写好了,现在就是最激动人心的运行环节。
使用运行按钮(最常用)
-
在代码编辑窗口的顶部工具栏中,找到绿色的“播放”按钮,旁边有一个下拉箭头。
-
点击这个下拉箭头,你会看到几个选项:
- Run: 运行当前选中的程序。
- Debug: 以调试模式运行(可以设置断点,单步执行等)。
- Run As: 提供更多运行选项。
-
对于我们的程序,直接点击绿色的 Run 按钮(或者直接按快捷键
Ctrl + F11)。
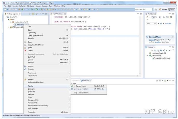
右键运行
- 在
Package Explorer中,右键点击你刚刚创建的MyFirstProgram.java文件。 - 在弹出的菜单中选择
Run As->Java Application。
第五步:查看运行结果
运行程序后,Eclipse 会切换到 Console(控制台)视图,你在这里可以看到程序的输出。
你会看到以下内容:
Hello, Eclipse! This is my first Java program.
如果程序有错误(比如拼写错误、语法错误),Console 窗口会显示错误信息(红色字体),并且程序可能无法成功运行,你需要根据错误提示回到代码编辑窗口进行修改。
总结与要点
| 步骤 | 操作 | 说明 |
|---|---|---|
| 创建项目 | File -> New -> Java Project |
创建一个容器来存放你的代码。 |
| 创建类 | 右键 src -> New -> Class |
创建一个可执行的 Java 文件。 |
| 编写代码 | 在 main 方法中写代码 |
public static void main(String[] args) 是程序的入口。 |
| 运行程序 | 点击工具栏的绿色 Run 按钮 | 或者使用右键菜单 Run As -> Java Application。 |
| 查看结果 | 切换到 Console 视图 |
查看程序的输出信息或错误提示。 |
进阶提示
-
如何运行带参数的程序?
- 在
Run按钮的下拉菜单中选择Run Configurations...。 - 在左侧选择你的
Java Application配置。 - 在右侧的
Arguments标签页的Program arguments文本框中输入参数,多个参数用空格隔开。 - 点击
Run运行,你可以在代码中通过args[0],args[1]来获取这些参数。
- 在
-
如何调试程序?
- 在代码行号前面的灰色区域双击,可以设置一个“断点”(一个蓝色圆点)。
- 点击工具栏的“臭虫”图标(Debug 按钮)启动调试。
- 程序会在断点处暂停,你可以使用
F5(Step Into),F6(Step Over),F7(Step Return) 等快捷键来单步执行代码,观察变量的变化。
遵循以上步骤,你就可以在 Eclipse 中轻松地运行任何 Java 程序了,祝你编程愉快!
