杰瑞科技汇

  • Java String如何实现动态数组?

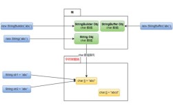
    Java String如何实现动态数组?

    在Java中,并没有一个叫做StringDynamicArray的内置类,当开发者提到“字符串动态数组”时,通常指的是以下两种情况之一:一个可以动态增长/缩小的、专门用来存储String对象的集合类,这是最常见的理解,一个自己...

    2026-03-07
    3 0 0
  • Java 1.6 JDK 64位还适用吗?

    Java 1.6 JDK 64位还适用吗?

    Ofcourse.HereisacomprehensiveguidetotheJava1.6JDK64-bit.ExecutiveSummaryJava1.6,alsoknownasJava6,is...

    2026-03-07
    2 0 0
  • Java导出Excel时如何实现单元格换行?

    Java导出Excel时如何实现单元格换行?

    Java导出Excel实现换行在Java中导出Excel时实现单元格内容换行,主要有以下几种方法:使用ApachePOIApachePOI是最常用的Java操作Excel的库,以下是实现换行的示例:import...

    2026-03-07
    2 0 0
  • Java session如何正确使用与销毁?

    Java session如何正确使用与销毁?

    什么是Session?Session(会话)是一种在Web服务器端记录和跟踪用户状态的机制,想象一下你去超市购物:HTTP协议:就像你每次去超市,都是一次独立的访问,收银员(服务器)不记得你上次买了什么,你告诉收银员“我要买A商品”...

    2026-03-07
    2 0 0
  • Java socket字节流如何高效传输数据?

    Java socket字节流如何高效传输数据?

    什么是Socket字节流?在Java网络编程中,Socket(套接字)是网络通信的端点,通过Socket,两个不同主机上的应用程序可以进行双向通信,“字节流”指的是以字节(byte)为基本单位进行数据传输的方式,这与“字符流”...

    2026-03-07
    4 0 0
  • Java HTTP如何返回JSON数据?

    Java HTTP如何返回JSON数据?

    核心概念无论使用哪种技术,其核心思想都是一样的:设置响应头:告诉客户端(浏览器、App等)我返回的数据是什么格式,对于JSON,这通常是Content-Type:application/json;charset=UTF-8,将Ja...

    2026-03-07
    2 0 0
  • Java POI如何高效解析Excel?

    Java POI如何高效解析Excel?

    环境准备:如何添加POI依赖,核心概念:Workbook,Sheet,Row,Cell的关系,完整代码示例:一个可运行的Java程序,读取.xlsx文件内容并打印,常见操作:如何获取不同类型的单元格数据(数字、字符串、日...

    2026-03-07
    3 0 0
  • 如何生成Java class文件?

    如何生成Java class文件?

    编写Java源代码:创建一个以.java为扩展名的文本文件,并编写符合Java语法的代码,编译源代码:使用Java编译器(javac)将.java源文件编译成.class字节码文件,(可选)运行或打包:使用Java...

    2026-03-07
    2 0 0
  • GitHub上有哪些优质Java开源项目?

    GitHub上有哪些优质Java开源项目?

    企业级框架与生态这类项目是Java开发者最常接触的,构成了现代JavaWeb应用的基石,SpringFrameworkGitHub:spring-projects/spring-framework简介:Spring生态的核...

    2026-03-07
    1 0 0
  • java swing 管理系统

    java swing 管理系统

    我们将创建一个“学生信息管理系统”,因为它足够简单,可以清晰地展示核心功能,同时又能扩展到更复杂的业务场景,最终效果预览项目结构(MVC分层)一个良好的项目结构是可维护和可扩展的基础,我们将项目分为三个主要部分:StudentMana...

    2026-03-07
    4 0 0